AccurioPro VDP Workflow Optional Modules

image

Linear Bar Code Module

Supports UPC, Code 128, Code 39 and more

image

2D Bar Code Module

Supports QR Code, Data Matrix, and PDF 417 bar codes

image

HTTP Module

Import URL-based images, or render custom images online

image

GroupPicture Module

Define and import InDesign groups like pictures

image

Price Style Module

Converts raw pricing data into fancy retail display prices

image

Pro Pack Module

Specialty scripts and custom Action development

image

Scripting Module

Robust API for automation and customization

AccurioPro VDP and Enfocus Swtch

Design your own totally automated, hands-free, variable data process
The AccurioPro VDP integration with Enfocus Switch provides the ability to design and implement powerful and fully automated VDP workflows capable of processing and routing thousands of records of variable data, all with complete error checking and virtually no user intervention. Each workflow is custom-designed by the user, and can accommodate all aspects of a variable data job, including packaging, preflighting, imposition, and of course final VDP output that can be sent directly to a press, or routed to a hot folder for additional processing. At every stop along the way, the system can be configured to check for errors, and immediately alert the user to any potential problems.

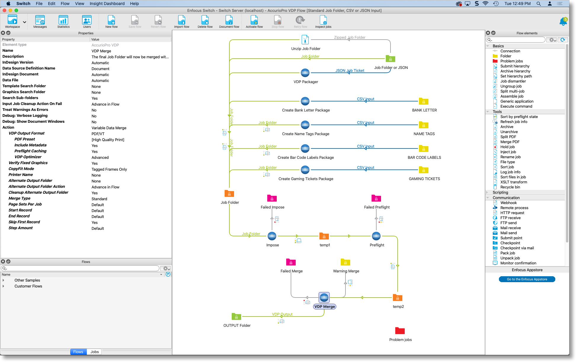
image
Just one of the example Switch Flows that are available for use with AccurioPro VDP

About Enfocus Switch

Enfocus Switch is a workflow design and automation solution that enables the creation of custom workflows. A workflow is created by adding and connecting a series of unique Flow Elements, each designed to provide a specific service. As a simple example, a basic Flow Element might provide a service to accept input from a watched folder, or from an FTP site, and route that input automatically to different parts of the flow. Output from a Flow Element can then be routed for further processing or printing.

 

Integration with AccurioPro VDP

The AccurioPro VDP integration with Enfocus Switch provides a custom Flow Element capable of handling all variable data processing. The system is designed to process InDesign documents that have been prepared using AccurioPro VDP software. All of the features of AccurioPro VDP are fully supported, and there are no restrictions on the number of templates that can be processed.

 

How it Works

In a typical scenario, documents are first prepared using AccurioPro VDP and Adobe InDesign for the desktop. Variable Links are assigned within the document content, and the user can preview and preflight the document in the normal fashion to prepare it for processing with Switch.

Once prepared, the document, data file, and associated assets (fixed and variable graphics, etc.) are submitted as Input to a Switch Flow. These items are referred to as the Flow Input, or simply as the Job. A Switch Flow that utilizes the AccurioPro VDP integration can be designed to preflight the files, create multi-up versions of variable documents, and to merge data to produce PDF, PDF/VT or PPML output. The resulting output files can then be further routed to other Flow elements, such as a press hot folder for printing, or to another flow element for additional PDF processing.

 

Supported Services

Each instance of a AccurioPro VDP Flow Element can be configured to perform a specific service. Following is a brief summary of all supported services.

AccurioPro VDP Configurator Services
VDP Preflight Service
Checks for common VDP errors, such as missing fixed or variable graphics, missing fonts and invalid data layouts. If the job fails the preflight, the user has the option of archiving the entire Job Folder, and can also send a notification via email.
Multi-up Imposition Service
Automatically builds a multi-up version of the one-up VDP document being processed using a set of user-defined imposition templates. Imposition templates can be created in advance using the built-in AccurioPro multi-up imposition features.
VDP Print Service
Merges and prints the document in PDF, PDF/VT, or PPML output formats, and routes the output files to a printer hot folder, or directly to any digital press or print queue. For larger jobs, the AccurioPro VDP Job Splitter feature is fully supported.
Job Packaging Service
This service will pull together a set of assets (data file from one location; InDesign document from another; graphic files from the server, etc.) into a single Job Folder that then contains all of the assets for the variable data job. The entire Job Folder can then be submitted directly to the Switch flow for processing. Job Packages can also be created automatically from any version of AccurioPro VDP using the built-in VDP Packager feature.
Custom Script Service
For workflows that require customization, the AccurioPro VDP configurator supports the execution of custom JavaScript code. Custom scripts are valuable for pre-processing and/or sorting input data, or for initial document preparation. For example, one of our clients uses a custom script to manually place a background PDF downloaded from their Web2Print system so that the PDF becomes a static image, and can therefore be cached when printed.

Watch This!

AccurioPro VDP Workflow Overview

Video Thumb

This video provides an overview of AccurioPro VDP Workflow software, and briefly demonstrates how the software can be used to fully automate any VDP process. If you would like to arrange for a personalized demonstration, please submit your request at the bottom of this web page, or click here.

 

Video

AccurioPro VDP Workflow Features

Following is a list of just some of the powerful features available with AccurioPro VDP and Enfocus Switch

  • What's included with the AccurioPro VDP and Enfocus Switch Integration
  • Offload all VDP processing to Enfocus Switch – no more waiting for your workstation to finish!

  • Create completely customized and totally automated variable data workflows

  • Supported input includes Job Folders, delimited data (CSV), JSON job tickets, or XML (with Metadata Module)

  • VDP processes can be routed to different branches of the workflow based on pass/fail/warning conditions

  • Jobs can be submitted directly to Switch workflows using the VDP Packager feature (great for offloading large jobs)

  • Full VDP preflighting feature can be used to check for problems before processing begins

  • AccurioPro VDP imposition templates can be utilized to automate multi-up jobs

  • Automated variable data output includes PDF/VT and PPML, and can be sent directly to any press

  • Every flow property is well-documented and includes a set of sample flows, sample jobs, and videos

  • Comprehensive Scripting API provides the ability to customize any AccurioPro VDP process (custom Rule Actions, data pre-processing, etc.)

  • Compatible with AccurioPro VDP and AccurioPro VDP Server for both Mac and Windows

  • Support, Integration and Custom Development services available


What can you do with AccurioPro VDP and Enfocus Switch?

Automated Personalized Printing

Completely automate any variable data job produced with AccurioPro VDP software, including direct mail, numbering, bar coding, business cards, tickets, tags, labels and many more. Route VDP output files directly to any digital press or hot folder.

Automated Label Production

For label automation, use the exclusive AccurioPro VDP sequencing and Label Sort features to create personalized labels, fully imposed and ready for printing on either roll-fed label presses, or sheet-fed digital printers. All of the AccurioPro VDP features are supported, including bar coding and consecutive numbering.

Web2Print Automation

For Web2Print or other automated systems, use the built-in job ticket support of the AccurioPro VDP configurator to programmatically submit jobs for processing. Once a user has filled in the variable data specs on your web site, download the assets and submit a job ticket to the Enfocus Switch system for processing. Every aspect of the flow process can be defined in a single job ticket file that drives the entire process.

Direct Mail Automation

For direct mail applications, utilize third-party Enfocus Switch configurators for mail sorting and validation. Pre-sorted lists can then be passed directly to AccurioPro VDP software in the same flow to provide automated VDP output capabilities.

Request a Personalized Demo

If you are interested in seeing the AccurioPro VDP integration with Enfocus Switch presented live and in person, please click the button below to submit your request and we will contact you to arrange a webinar demo at your convenience.